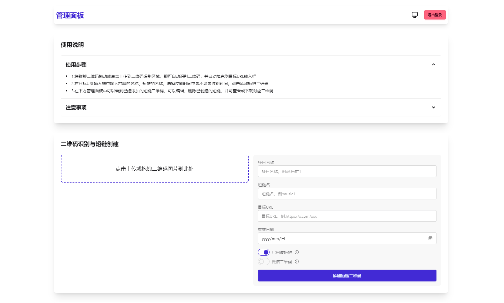
解决微信群二维码频繁失效问题,这款工具可生成永久二维码,无需服务器。同时支持短链接转换功能。
核心功能
1. 生成永久短链接,自动指向最新微信群二维码
2. 通用短链接生成服务
3. 纯前端实现,零服务器依赖
4. 支持二维码样式自定义及Logo添加
5. 后台实时更新二维码内容
6. 密码保护功能(演示版)
![图片[1]-微信群永久二维码生成器源码-创富院](/wp-content/uploads/replace/e629c893cac96c22de393db381c90d33.png)
![图片[2]-微信群永久二维码生成器源码-创富院](/wp-content/uploads/replace/16f3734819fc979a4bb455e3e41eecd3.png)
<!–
本文标签:
–>
© 版权声明
【转载声明】如若转载,请标注出处:创富学院
【服务范围】本站仅核验资源存储状态,不提供内容解读/价值评估。
【资源声明】资源均来自网络和个人分享,使用资源产生的收益/损失均与平台无关。
【版权须知】商业使用,请联系作者授权。若本站侵犯了您的权益,请私信客服删除。
【免责声明】资源仅供学习参考,请勿商业运营,严禁从事违法、侵权等任何非法活动,否则后果自负。
【服务范围】本站仅核验资源存储状态,不提供内容解读/价值评估。
【资源声明】资源均来自网络和个人分享,使用资源产生的收益/损失均与平台无关。
【版权须知】商业使用,请联系作者授权。若本站侵犯了您的权益,请私信客服删除。
【免责声明】资源仅供学习参考,请勿商业运营,严禁从事违法、侵权等任何非法活动,否则后果自负。
THE END











